Benefits of Aqua Data Studio’s
Database IDE
- Use a single database tool to manage many tasks for numerous data sources
- Easily develop, execute, and share SQL statements
- View, filter, and edit query results in Excel-like grid with copy-and-paste
- Create visualizations and dashboards to analyze data with drag-and-drop
- Compare schema, data, query results, files, and folders
- Reverse-engineer databases into entity relationship diagrams

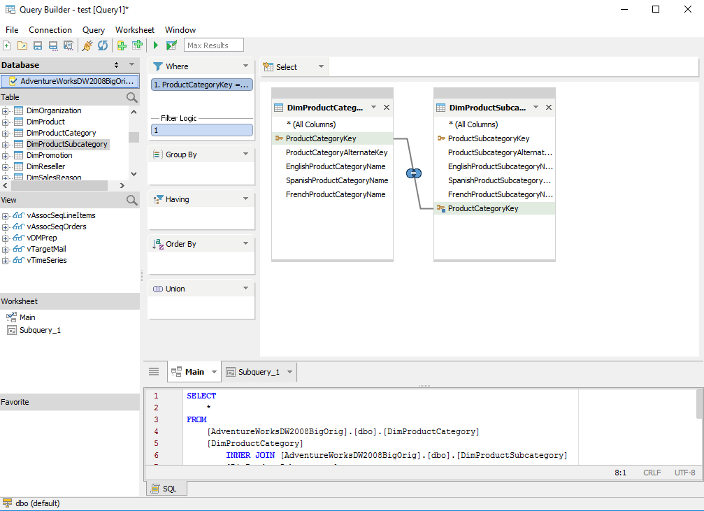
Visual Query Builder
Visually Build Queries
Drag and drop tables and views into a visual whiteboard, display existing and create new table joins, select columns, and aggregate properties such as where clauses and subqueries.
SQL Query Editor
Easily Edit SQL Code
Connect to any database server and execute SQL queries. Automatically format SQL, color syntax, and complete text to save time in writing SQL statements. View query results in text, grid, pivot, and form views and export to common formats.


SQL Visualization
Visually Analyze Data
Create engaging data visualizations and dashboards to explore and share with others. Identify patterns and trends to find opportunities for further analysis. Apply filters, data labels, table calculations, and statistical analysis with R to create charts to improve business decisions, limit risk and solve difficult problems.
SQL GUI
Edit Data in Excel-Style Grid
Edit the result-set of an executed query on a data grid using a convenient graphical interface. Easily alter data, and add and delete rows using an editable, Excel-like grid.


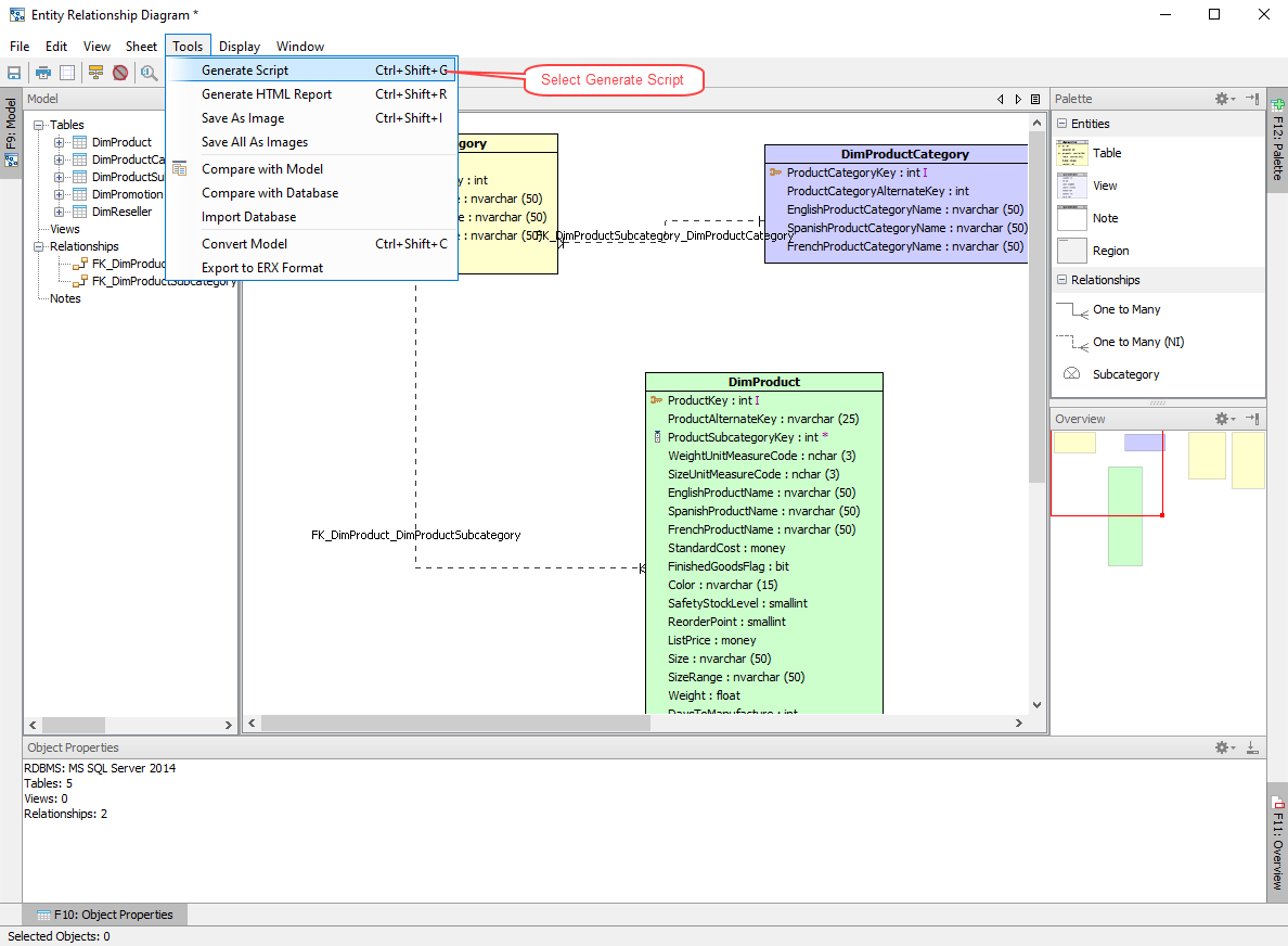
ER Diagrams
Model Entity Relationship Diagrams
Design physical database models. Forward engineer to model tables, views, indexes, constraints, and relationships and generate SQL scripts. Reverse engineer existing databases to visualize a database model. Quickly convert models from one database platform to another.
Manage Queries
Analyze Data
Develop SQL
Manage Databases
Interact Effortlessly
View an overview of the features and a product tour.
Platform Support
Operating Systems
Microsoft Windows
Linux
Apple macOS





























